SolidWorks korisnici se danas sa Mesh geometrijom često sreću, čak i u svakodnevnom radu, pa je iz tog razloga u okviru ovog bloga razmatran proces importovanja Mesh geometrije u SolidWorks 3D CAD softver. Mesh fajlovi se najčešće kreiraju za potrebe 3D štampe, razmene dokumentacije, ili se pak dobijaju kao fajlovi koje generiše 3D skener.
Najpopularnije ekstenzije fajlova koje podržavaju Mesh geometriju su:
.STL
.OBJ
U okviru ovog konkretnog bloga razmatran je proces import-ovanja .STL fajla.
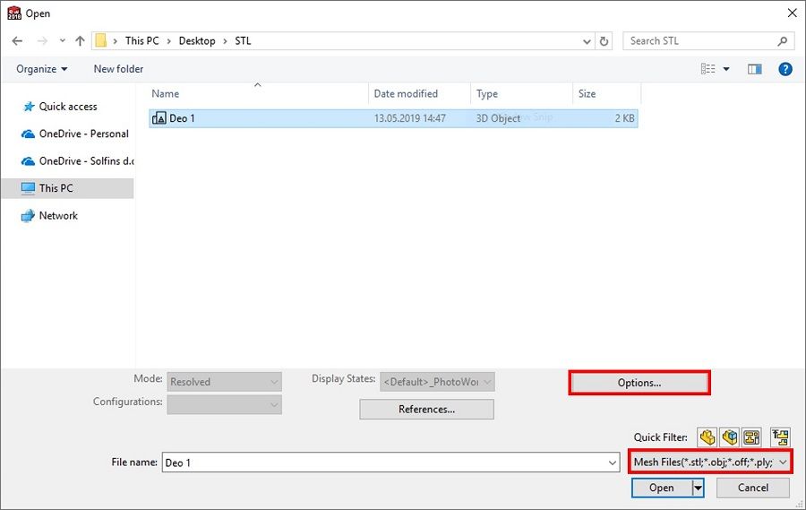
Korak 1

Proces importovanja .STL fajla kreće iz SolidWorks-a pokretanjem dijalog prozora za otvaranje fajlova File/Open.
Kako bi vam u dijalog prozoru bili vidljivi isključivo fajlovi Mesh geometrije, označite iz padajuće liste Mesh Files, kao što je označeno na slici iznad.
Dodatne opcije koje Vam omogućavaju import .STL fajla dostupne su vam klikom na dugme Options... kao što je prikazano na slici iznad.
Korak 2
Klikom na dugme Options... možete definisati u kom obliku će se importovati Mesh geometrija:
Solid Body - formiraće se Solid body koji se može manipulisati korišćenjem tradicionalnih SolidWorks Feature-a (Extrude, Extrude Cut itd.)
Surface Body - formiraće se Surface body koji se može manipulisati korišćenjem tradicionalnih SolidWorks Surface Feature-a (Extrude Surface, Trim, Extend, Knit, Cut itd.)
Graphics Body - nativna Mesh geometrija će se samo vizuelno import-ovati u SolidWorks softver. Manipulacija 3D modelom je izuzetno ograničena.
Unit opcija definiše jedinice 3D modela.
Opcije Create mesh bodies bounded by single faces i Group facets into faces omogućavaju grupisanje .STL geometrije u jedinstvene SolidWorks površine. Ove opcije su dostupne isključivo za Solid i Surface Body oznake.

Grupisanjem površina dobija se 3D CAD model na kojem se znatno lakše može izvršiti neka modifikacija. Površine kreirane na ovaj način se mogu manipulisati sa tradicionalnim SolidWorks Feature-ima.
Korak 3
Dodatne opcije koje omogućavaju definisanje import parametara za .STL fajlove, nalaze se na General kartici padajuće liste označene na slici iznad. Opcije koje utiču na prikaz 3D geometrije su:
Automatically run Import Diagnostics (Healing) - pri importu fajla automatski se vrši reparacija geometrije. Ova opcija ponekad izvrši i uprošćavanje geometrije, pa importovan model ponekad 100% ne odgovara originalnom .STL fajlu.
Perform full entity check and repair errors - pri importu fajla automatski se vrši provera i reparacija geometrije. Ova opcija takođe ponekad uprošćava geometriju, pa importovan model, ponekad 100% ne odgovara originalnom .STL fajlu.
Klikom na dugme OK, izvršićete potvrdu podešavanja i automatski ćete izaći iz ovog dijalog prozora.
Korak 4
Klikom na dugme OK i kretanjem kroz preostale prozore, import 3D CAD modela će biti izvršen. U zavisnosti od vaših podešavanja, možete izvršiti dalje potrebne modifikacije importovanog 3D CAD modela.
Import STL modela u SolidWorks softver